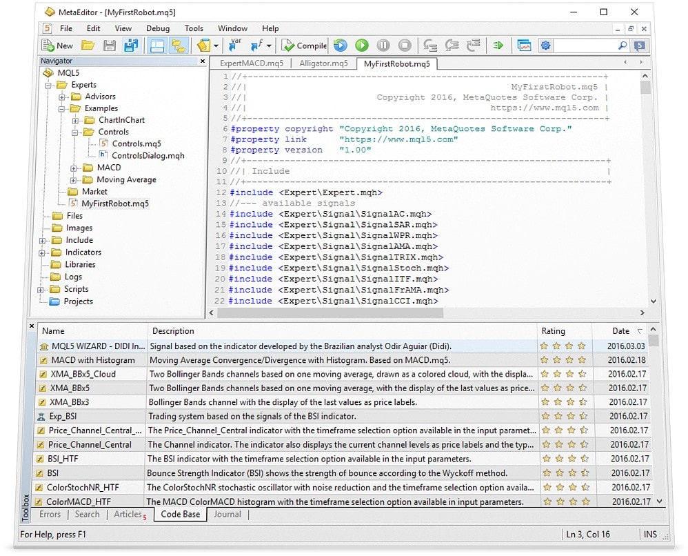
MetaTrader 5では、トレードロボットやテクニカルインディケータの開発の為に、独自の専用エディターであるMetaEditorを使用します。これはMQL5 IDE開発環境の一部であり、取引プラットフォームMetaTrader 5と密接に関係しています。
MetaEditorは、MQL5プログラムのソースコードの使用や、それらの実行ファイルへのコンパイルの為に設計されています。エディターと取引プラットフォームの緊密な統合のおかげで、出来上がったプログラムは自動的にMetaTrader 5に現れ、すぐに取引に起動することができます。
MetaEditorは、様々な言語パターンを識別することができます。これにより、関数の使用に関するヒントを与えたり、様々なコードのエレメントを強調表示することができます。このようにして、エディター自体が取引プログラムのコードの理解を簡単にし、開発をスピードアップします。
言語についての内蔵のヘルプも、MQL5プログラムの使用を簡単にしてくれます。ヘルプでは、様々な言語パターンの使用法や、どのような関数をコードに挿入すべきかなどを知ることができます。
これで不十分な場合、エディターと密接に繋がっているMQL5.communityから追加の情報を取得することが可能です。開発者は、直接エディターから記事や既成のMQL5プログラムを利用することができます。選択した記事はウェブブラウザに表示され、プログラムはMetaEditorにダウンロードされます。ソースコードは編集またはコンパイルすることが可能で、その後取引に利用することができるようになります。

内蔵デバッガー
あらゆるプログラムの開発に、エラーはつきものです。プログラムコードのビジュアル分析では、エラーを発見するのは時として困難です。この場合、MetaEditorの内蔵デバッガーが役に立ちます。この機能によって、MQL5プログラムを段階的に実行することができ、変数の値をコントロールすることができます。こうすることで、エラーの発生場所を特定し、それを修正するのが楽になります。

MetaEditorでできることは、MQL5プログラム(トレードロボット、テクニカルインディケータ、スクリプト、ライブラリ)を作成することだけではありません。これと共に開発者は、言語構造の強調や識別、強力なデバッガー、MQL5の内蔵ヘルプ、またMetaTrader 5プラットフォームとMQL5.communityとの統合などを手に入れることができます。柔軟なMQL5プログラミング言語によって、様々な複雑性を持つプログラムを作成することができ、MetaEditorによってその開発が楽になります。
独自の取引アプリケーションの開発を開始して、エディターの全ての機能を実際に試してみてください!